|
<< Нажмите для показа Оглавления >> Навигация: Специальные возможности > Сделки > Пример структуры сделки |
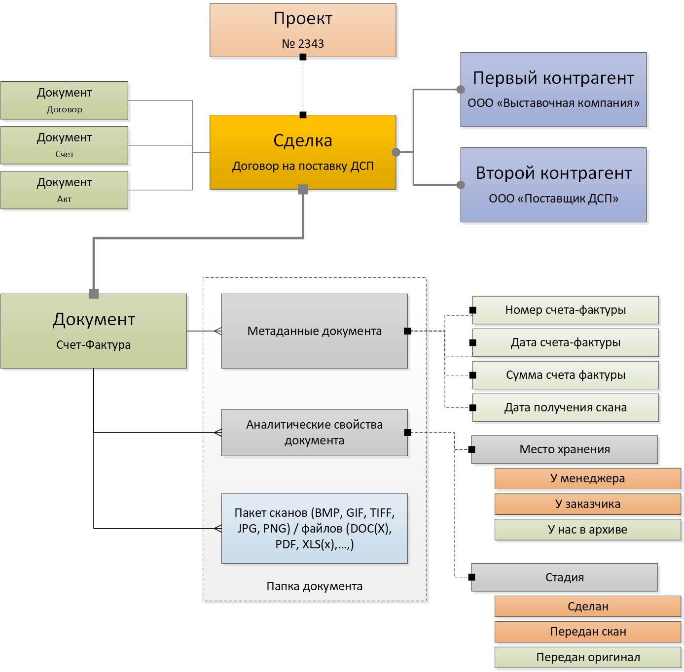
На рисунке изображен упрощенный пример сделки на поставку ДСП. Сделка имеет двух контрагентов: первый контрагент – Заказчик, второй контрагент – Поставщик. Сделке принадлежит 4 документа: Договор, Счет, Акт, Счет-Фактура. Документ Счет-Фактура показан более детализировано. У Счета-Фактуры есть набор метаданных, а также набор аналитических признаков. Сделка будет считаться завершенной, когда Местом хранения будет указано значение «У нас в архиве», с «Стадия» - «Передан оригинал».
